AI Engineering
The Rubber Duck That Talks Back
How AI is Teaching Developers to Think Before They Code
Systems Thinking
Why Your AI Agents Keep Breaking (And How Systems Thinking Can Fix Them)
Most teams build AI like traditional software. That's the problem.
CI/CD
From CI/CD to CAI (Continuous AI)
Why Continuous AI is the Next Big Step in Software Development
Agent Protocols
The Agentic Protocols That Will Define the Next Decade of Software
What every AI engineer needs to know about MCP, A2A, ANP, and Agora
AI Regulation
When Regulators Embrace AI
A Quiet Revolution Inside the FCA
Machine Learning
AI Agents Are Getting Twice as Capable Every 7 Months
Why Agent Orchestration Is the Next AI Breakthrough
AI Engineering
Guardrails for Agentic AI
How to Keep Your Autonomous Agents Safe and Aligned
AI Philosophy
The End of Thinking (Again)
The monks were freaking out long before Silicon Valley was
AI Philosophy
Five Hypothesis On The Future of AI
Despite the blistering summer of AI that we are currently experiencing, most discussions about the future of AI today tend
Vibe Coding
Vibe Coding, Revisited: From Weekend Chaos to Repeatable Craft
A sequel to “10 Ways to Vibe Code"
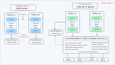
Internet of Agents
Protocols for the Agentic Era
How A2A and MCP Are Building the Infrastructure for Interoperable AI Agents
AI Guardrails
Why AI Safety Is Harder Than It Sounds: Lessons from DeepMind’s AGI Strategy
“Some humans would do anything to see if it was possible to do it. If you put a large switch
Internet of Agents
Architecting the Internet of Agents
IoA Needs Interoperability, Not More Silos
Vibe Coding
10 Ways to Vibe Code
....without losing the plot
MCP
Streamlining AI-to-API Communication: A Practical Guide to Model Context Protocol
Have you ever wondered how AI assistants/apps/tools interact with external systems like databases, APIs, or file systems? Traditionally,
AI Engineering
From Coding to Spec-Writing
Navigating AI's Impact on Developers
RAG
Choosing Between RAG, Fine-Tuning, or Hybrid Approaches for LLMs
A structured guide for AI engineers making architecture decisions
AI Agents
RAGEntic AI: A framework for AI Agents
A blueprint for architecting AI agents
books,now,hash-timeline,hash-gallery,hash-til,hash-podcast