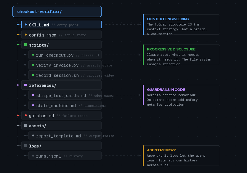
The Harness Is the Product
Where does product quality live in an LLM-based system? A leaked source and a detailed postmortem, both from Anthropic in the last four weeks, make the answer unusually concrete.
Ship Prompts Like Software: Regression Testing for LLMs
Because "it seemed fine when I tested it" is not a deployment strategy.
Part 4 of 4: Evaluation-Driven Development for LLM Systems
Four Ways to Grade an LLM (Without Going Broke)
Your evaluation technique should match the question you're asking, not your ambition.
Your Golden Dataset Is Worth More Than Your Prompts
Most teams spend weeks perfecting prompts and minutes on evaluation data. That's backwards.
Part 2 of 4: Evaluation-Driven Development for LLM Systems
Build LLM Evals You Can Trust
If five correct responses are enough to ship an LLM feature, what are you actually measuring: quality, or luck?
Part 1 of 4: Evaluation-Driven Development for LLM Systems
Claude Code Tips From the Guy Who Built It
Boris Cherny created Claude Code at Anthropic. Over three Twitter threads (early January, late January, and February 2026), he shared